Удаленное управление


Простота управления

Получайте изображение в реальном времени с любого экрана компьютера с помощью модуля "наблюдение", передавайте файлы на компьютеры удаленно на лету, используя функцию развертывания файлов, доступные в Gizmo.

                    

Просматривайте, отслеживайте и управляйте выполнением удаленных процессов всего за несколько кликов мыши!


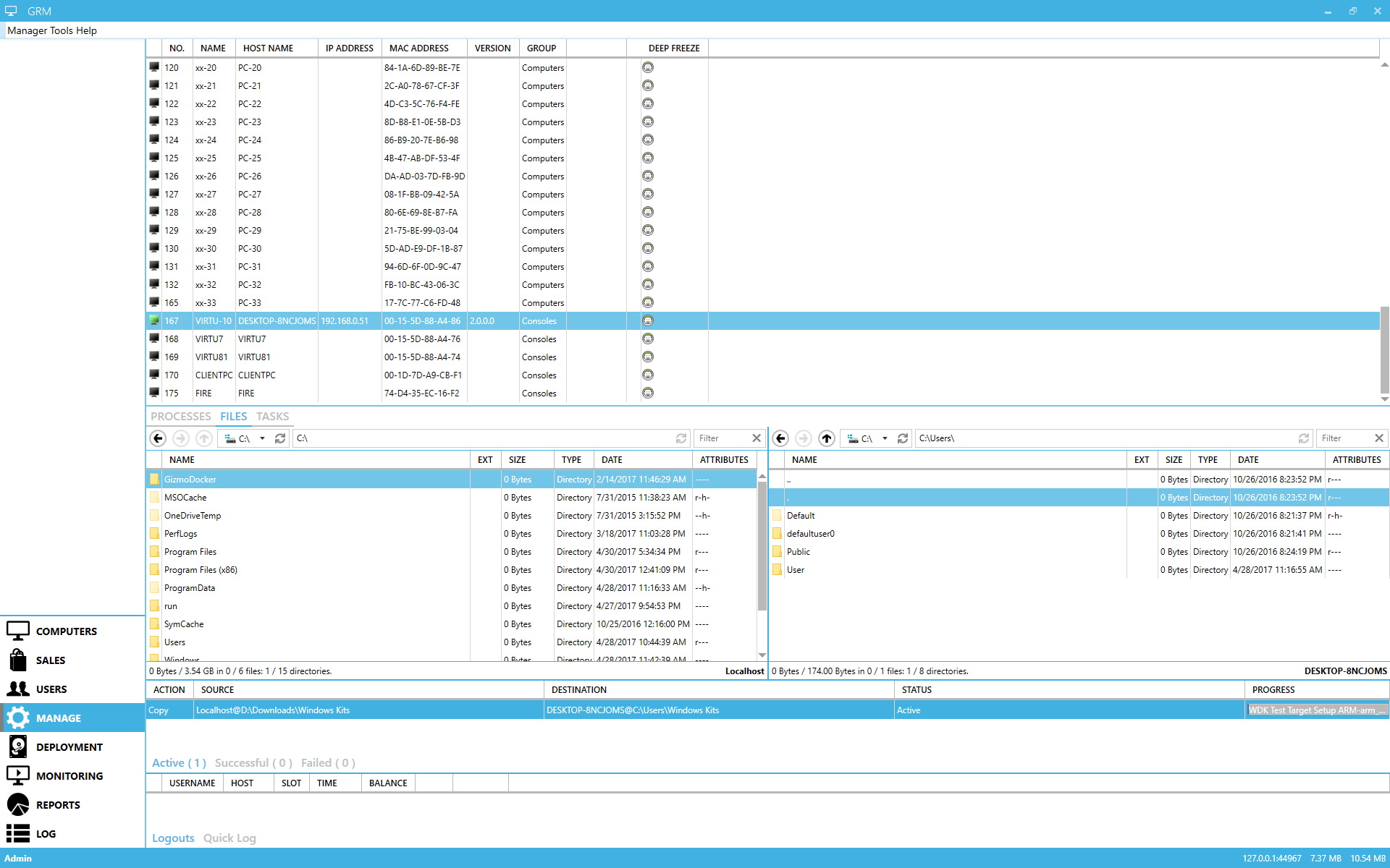
Управление файлами

Gizmo предлагает клиентам новейшие технологии удаленного управления.

С Gizmo вы можете легко управлять локальными и удаленными файлами на клиентском компьютере и выполнять удаленные действия одним нажатием кнопки. В любом месте, в любое время.


Управление процессами

Завершить нежелательный процесс просто с помощью Gizmo. Выберите нужный вам процесс на одном или нескольких компьютерах и затершие его в один клик!

Наблюдение за экранами

Повысьте производительность и узнайте больше об опыте клиента с помощью наблюдения за экранами в реальном времени. Gizmo дает вам возможность удаленно контролировать экраны компьютеров ваших клиентов и делать снимки экрана в режиме реального времени.

Ручное развёртывание

Развёртывание отдельного файла или всей игры (установка или обновление игры) на одном или нескольких компьютерах вручную - это не проблема с Gizmo. Укажите и нажмите, выберите файл(ы) и отправьте!

Удаленное управление

Контролируйте клиентские машины с вашего компьютера удаленно. Оказывайте помощь своим клиентам, не покидая своего рабочего места!


Задачи и удаленное выполнение задач

Мгновенное управление и выполнение предварительно настроенных задач на основе системных событий или удаленный запуск предварительно настроенных задач одним нажатием кнопки.

Этот сайт использует файлы cookie. Принять